[ANNEXES]
>
ANNEX 7 - COMMERCIAL ITEM ACQUISITIONS PROVISION/ CLAUSE USE
>
B. Commercial Item Acquisitions Provision/Clause Use Procedures.
>
TABLE 7-4 ROLES & RESPONSIBILITIES OF KEY STAKEHOLDERS
>
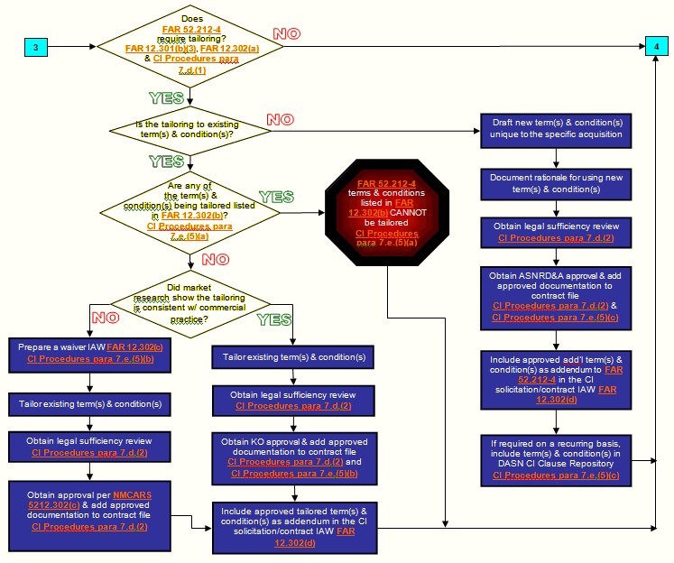
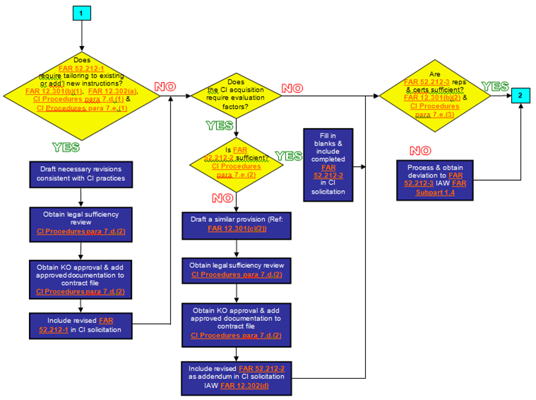
Provision/Clause Use Decision Tree for Commercial Item (CI) Acquisitions
Provision/Clause Use Decision Tree for Commercial Item (CI) Acquisitions
A