Strengthening roles and responsibilities

1.9 Recognising the need to address weaknesses in defence acquisition, the Department implemented a new organisational model. Based on a review by Lord Levene, the new model:12

• has a smaller, stronger, more strategically focused head office;

• streamlines the boards' and committees' structure;

• defines clear roles and relationships between various parts of the Department; and

• emphasises individual accountability.

1.10 In his third and final annual progress review in December 2014, Lord Levene noted that:13

"good progress… has been made in the last year around the future organisation and operation of DE&S: its new status as a bespoke trading entity within MoD, and the strengthened governance arrangements under an independently chaired, commercial-style board, seem right; the quality and morale of the top DE&S management team is good: and I congratulate MoD on securing extensive new pay flexibilities. These reforms augur well for the future."

Lord Levene also noted, however, that the reforms were still at an early stage and the focus must now be on properly developing and implementing them.

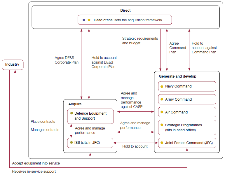
1.11 These structural changes have clarified responsibilities for acquisition. Since April 2014, the commands manage equipment and support budgets and hold DE&S to account for project delivery (Figure 1).

Figure 1

The defence acquisition system

Customer role

Customer and owner

Deliverer

Notes

1 Command plans are agreed between each command and head office annually. These set out how the commands will do the work required with the resources provided.

2 Command acquisition and support plans (CASPs) are quasi-contractual agreements between the commands and DE&S, setting out the commands' equipment and support requirements over the following decade that DE&S will meet.

3 Information Systems and Services (ISS) delivers services to manage and deliver the information systems and services required by the commands and the wider Department. On 1 April 2014 it moved from DE&S into Joint Forces Command.

Source: National Audit Office analysis of Departmental data




______________________________________________________________________________

12 Lord Levene of Portsoken KBE, Defence reform: an independent report into the structure and management of the Ministry of Defence, June 2011.

13 Letter from Lord Levene to the Secretary of State for Defence, 5 December 2014. Available at: www.gov.uk/government/uploads/system/uploads/attachment_data/file/388383/Levene_Third_Annual_Review_5_ December_20140001.pdf